一、示意图
酷家乐顶面线条上传位置示意:
图一
图二
图三
二、上传路径
进入商家后台——企业商品库——模型材质——创建素材



渲染分类:上传的素材的使用位置,使用在哪里就选择哪种就好

三、操作步骤
第一步:商品后台→企业商品库→线条/墙板→创建素材→线条/墙板

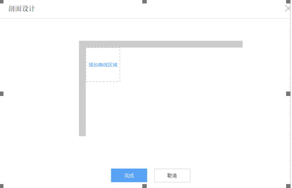
第二步:上传页介绍
cad文件上传区域
第三步:线条要求
1.角线要求CAD剖面图(外部闭合线框,无需内部结构);
2.格式dxf;
3.要求只能用直线与弧线绘制闭合图形,要求炸开;
4.单线条长度不得小于1毫米;
5.线条方向发光梁方向与顶角线一致
第四步:多色线条上传
1.点击确定预览效果
第五步:完成上传;